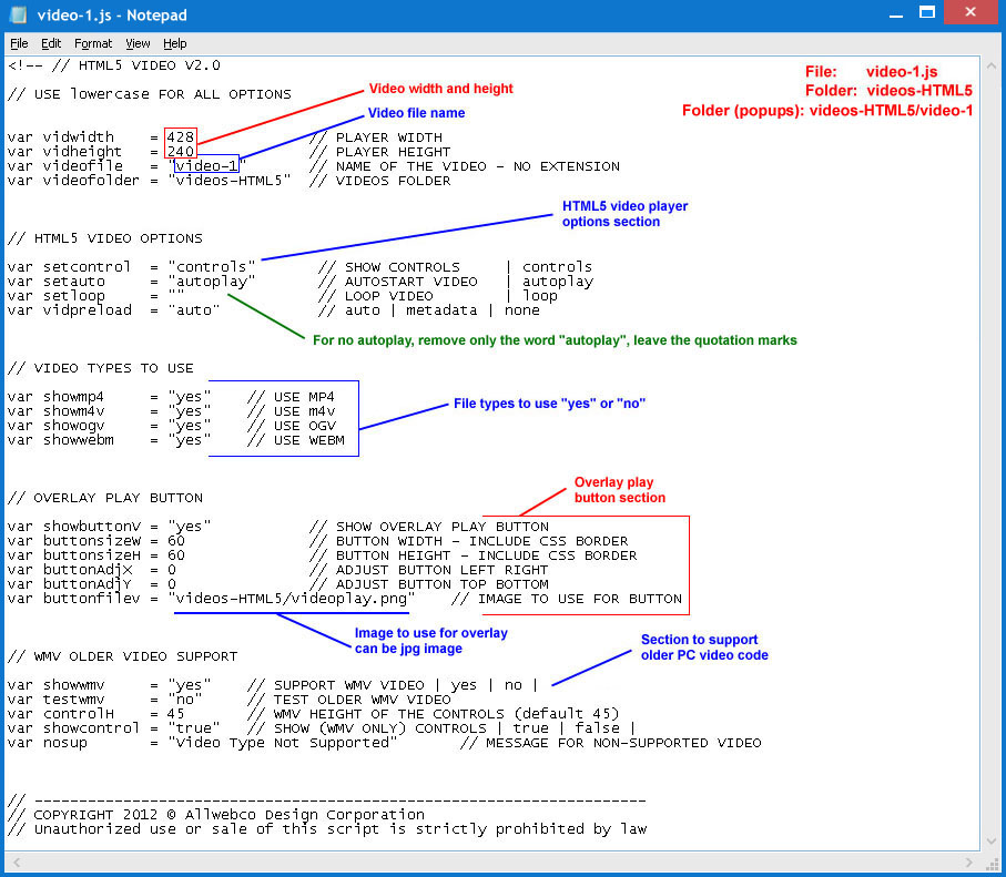
Page Type HTML5 Video - File: video-1.js
Page Type HTML5 Video